GAMBIT¶
GAMBIT (Genomic Approximation Method for Bacterial Identification and Tracking) determines the taxon of the query genome assembly using a k-mer-based approach to match the assembly sequence to the closest complete genome in a database.
GAMBIT genomic distance metric correlates with sequence identity!
GAMBIT uses an efficient genomic distance metric along with a curated database to identify genome assemblies in seconds. You can read more about how the distance metric is calculated in the Technical Details section!
If the distance between the query genome assembly and the closest genome in the database is within a built-in species threshold, GAMBIT will assign the query genome to that species. Species thresholds are determined through a combination of automated and manual curation processes based on the diversity within the taxon.
GAMBIT includes a manually curated, high-quality database!
GAMBIT databases consist of two files:
- A signatures file containing the GAMBIT signatures (compressed representations) of all genomes represented in the database
- A metadata file relating the represented genomes to their genome accessions, taxonomic identifications, and species thresholds
-
Latest GAMBIT Version
-
Latest Database Version
GAMBIT on Terra.bio¶
Theiagen’s Public Health Bioinformatics (PHB) is a suite of workflows for characterization, epidemiology and sharing of pathogen genomes. Workflows are available for viruses, bacteria, and fungi.
Importing and using GAMBIT via the PHB workflows¶
The GAMBIT_Query_PHB workflow performs taxon assignment of a genome assembly using the GAMBIT. It can be imported directly to Terra.bio via Dockstore.
Two inputs are required for the GAMBIT_Query_PHB workflow: a genome assembly and a sample name associated with the genome assembly. The default GAMBIT database used for taxonomic identification is the Prokaryotic GAMBIT Database GTDB v2.1.0, but alternate GAMBIT databases can be provided.
Gambit_Query_PHB
More information on GAMBIT_Query_PHB is available here.
Additionally, GAMBIT is also part of the TheiaProk and TheiaEuk collection of workflows, the first dedicated to the analysis of prokaryotic data, and the second data to mycotics. The TheiaProk or TheiaEuk most appropriate for your type of input data can be imported from the Dockstore links on the right.
In both, GAMBIT is responsible for performing the taxonomic identification of the assembled sequences, which can trigger taxa-specific submodules for further genomic characterization. For TheiaProk, the default database is the Prokaryotic GAMBIT Database GTDB v2.1.0 and for TheiaEuk, the default database is the Fungal GAMBIT Database v1.0.0.
TheiaProk and TheiaEuk
More information on TheiaProk and TheiaEuk is available on the following pages:
Using GAMBIT on your local machine¶
This guide assumes you have prior knowledge of how to install software locally in a Unix command-line environment. The necessary databases will have to be downloaded independently to be used with GAMBIT. They are available in the GAMBIT Databases section of this document and should be placed in a directory of your choice. The directory should not contain any other files with the same extensions.
Installation¶
Installation from Bioconda¶
The recommended way to install the tool is through the Conda package manager from the Bioconda channel. You can simply run the following command to download GAMBIT’s latest version:
Installation with Docker¶
The latest version of GAMBIT software is available as a Docker container in Theiagen’s Google Artifact Registry (GAR). If Docker is installed in your system you can simply run the following command to download the container:
You can access the container with the following command (note: with the -v $PWD:/data, your current directory is being mounted to the data/ folder inside the container):
Installation from source¶
These instructions assume that you have Git, Python and Pip installed in your system. Navigate to https://github.com/jlumpe/gambit and clone the repository, or use the following command:
Installing from source requires the Cython package as well as a C compiler to be installed on your system. Navigate to the repository and install the package:
Usage¶
Positional arguments are one or more FASTA files containing query genome assemblies. You must provide the path to the directory containing the database files using either the -d option (before the query subcommand) or by setting the GAMBIT_DB_PATH environment variable. The results can be optionally outputted to a file, but by default, they are written to the terminal.
Advanced Usage¶
There are many available commands in GAMBIT:
Usage: gambit [OPTIONS] COMMAND [ARGS]...
Tool for rapid taxonomic identification of microbial pathogens from genomic data.
Options:
-d, --db DIRECTORY Directory containing GAMBIT database files.
--version Show the version and exit.
--help Show this message and exit.
Commands:
dist Calculate the GAMBIT distances between a set of query...
query Predict taxonomy of microbial samples from genome sequences.
signatures Create and inspect GAMBIT signature files.
tree Estimate a relatedness tree for a set of genomes and output...
GAMBIT’s query is the most used as it computes the distance of a query genome to the genomes provided in the database.
Usage: gambit query [OPTIONS] GENOMES...
Predict taxonomy of microbial samples from genome sequences.
Options:
-l LISTFILE File containing paths to query genomes, one
per line.
--ldir DIRECTORY Parent directory of paths in LISTFILE.
-o, --output FILENAME File path to write to. If omitted will write
to stdout.
-f, --outfmt [csv|json|archive]
Format to output results in.
-s, --sigfile FILE File containing query signatures, to use in
place of GENOMES.
--progress / --no-progress Show/don't show progress meter.
-c, --cores INTEGER RANGE Number of CPU cores to use. [x>=1]
--help Show this message and exit.
GAMBIT Databases¶
Database Access
Please note that all GAMBIT databases are located in a "Requester Pays" GCP bucket.
A billing project must be provided in the request to download; otherwise, the following links and GS URIs will not work.
GAMBIT Prokaryotic Databases¶
GAMBIT GTDB Database v2.1.0¶
Database Details
This database is a minor update to the v2.0.1 database. This database is identical to the v2.0.1 database, except for the following modifications.
- Genomes representing Salmonella enterica subspecies houtenae and diarizonae were added to the database. a. Rationale: In the v2.0.0 and v2.0.1 databases, no genomes representing these subspecies are present, therefore query genomes representing these subspecies were not reliably classifed as Salmonella enterica.
- The Salmonella arizonae species was modified to be a subspecies of Salmonella enterica. a. Rationale: While GTDB classifies Salmonella arizonae as its own species due to its divergence from other Salmonella species, NCBI considers Salmonella arizonae a subspecies of Salmonella enterica. Salmonella enterica is also the typical naming convention within public health laboratories, therefore we have renamed the species to align with user preference.
-
The following genomes below were removed. a. Rationale: These genomes are currently named as Shigella species in NCBI, but are actually Escherichia coli according to the best match type strain using ANI. Their removal from the database prevents false assignment of Echerichia coli query genomes to Shigella species.
GCF_002247485.1 GCF_002248245.1 GCF_002249025.1 GCF_002246815.1 GCF_001064675.1 GCF_022494155.1 GCF_022494015.1 GCF_022494095.1 GCF_022494415.1
Database Files
These database files are hosted in a public "Requester Pays" Google bucket by Theiagen Genomics:
GS URI (for Terra.bio usage):
gs://gambit-databases-rp/2.1.0/gambit-metadata-2.1.0-20250808.gdbgs://gambit-databases-rp/2.1.0/gambit-signatures-2.1.0-20250808.gs
HTTPS URL (for local download):
GAMBIT GTDB Database v2.0.1¶
Database Details
This database is a patch update to the v2.0.0 database. This database is identical to the v2.0.0 database except that the following genomes were removed.
GCF_003977345.1
GCF_003977375.1
GCF_004025385.1
GCF_002249045.1
GCF_004402105.1
GCF_003977405.1
GCF_003985005.1
GCF_002246205.1
GCF_003977245.1
GCF_007197595.1
GCF_003977285.1
GCF_001063095.1
GCF_002248705.1
These genomes currently named as Shigella species in NCBI, but are actually Escherichia coli according to the best match type strain using ANI. Their removal from the database prevents false assignment of Echerichia coli query genomes to Shigella species.
Database Files
These database files are hosted in a public "Requester Pays" Google bucket by Theiagen Genomics:
GS URI (for Terra.bio usage):
gs://gambit-databases-rp/2.0.0/gambit-metadata-2.0.1-20250505.gdbgs://gambit-databases-rp/2.0.0/gambit-signatures-2.0.1-20250505.gs
HTTPS URL (for local download):
GAMBIT GTDB Database v2.0.0¶
Database Details
This database is a major update to the Curated v1.3.0 database. This iteration of the GAMBIT database relies upon the Genome Taxonomy Database (GTDB), an initiative to establish a standardised microbial taxonomy based on genome phylogeny. The genomes used to construct the phylogeny are obtained from RefSeq and GenBank, independently quality-controlled using CheckM before inclusion in GTDB.
This database was computed from GTDB Release 214.1 as of April 28th, 2023.
-
Automated curation efforts
The following curation steps were followed for all species:
- The candidates for an existing genus were collapsed (e.g genus_A, genus_B becomes genus)
The following species were updated:
- Shigella sp.
- This genus is not present in GTDB as it is collapsed under Escherichia coli;
- All Shigella genomes in RefSeq were added to the database with no clustering using default quality criteria.
- Mycolicibacterium/Mycolicibacter/Mycolicibacillus/Mycobacteroides/Mycobacterium sp.
- All genomes available were used.
- Tropheryma whipplei
- This species has a low completeness score of 75%;
- The CheckM completeness score was lowered to 70% for genomes belonging to this species.
Database Files
These database files are hosted in a public "Requester Pays" Google bucket by Theiagen Genomics:
GS URI (for Terra.bio usage):
gs://gambit-databases-rp/2.0.0/gambit-metadata-2.0.0-20240628.gdbgs://gambit-databases-rp/2.0.0/gambit-signatures-2.0.0-20240628.gs
HTTPS URL (for local download):
- https://storage.cloud.google.com/gambit-databases-rp/2.0.0/gambit-metadata-2.0.0-20240628.gdb
- https://storage.cloud.google.com/gambit-databases-rp/2.0.0/gambit-signatures-2.0.0-20240628.gs
Taxa included in the GAMBIT database
Summary of species represented in the database with number of genomes representing each species and the species threshold:
-
https://storage.cloud.google.com/gambit-databases-rp/2.0.0/gambit-taxa-2.0.0-20240628.tsv
Note: Species with a threshold of "0" have been sub-speciated. Subspecies are not listed in this table.
GAMBIT RefSeq Curated Database v1.3.0¶
Database Details
This database is a patch update to the Curated v1.2.0 database. In addition to all of the species included in the v1.2.0 database below, this database replaces all species in the Mycobacterium, Mycolicibacterium, Mycobacteroides, and Mycolicibacter genera with the available genomes in RefSeq as of October 16th, 2023.
-
Manual curation efforts
The following species were updated:
- Mycolicibacterium/Mycolicibacter/Mycolicibacillus/Mycobacteroides/Mycobacterium sp.
- All genomes available were used
- Mycolicibacterium/Mycolicibacter/Mycolicibacillus/Mycobacteroides/Mycobacterium sp.
Database Files
These database files are hosted in a public "Requester Pays" Google bucket by Theiagen Genomics:
GS URI (for Terra.bio usage):
gs://gambit-databases-rp/1.3.0/gambit-metadata-1.3-231016.gdbgs://gambit-databases-rp/1.3.0/gambit-signatures-1.3-231016.gs
HTTPS URL (for local download):
- https://storage.cloud.google.com/gambit-databases-rp/1.3.0/gambit-metadata-1.3-231016.gdb
- https://storage.cloud.google.com/gambit-databases-rp/1.3.0/gambit-signatures-1.3-231016.gs
Taxa included in the GAMBIT database
Summary of species represented in the database with number of genomes representing each species and the species threshold:
-
https://storage.cloud.google.com/gambit-databases-rp/1.3.0/gambit-1.3-231016-taxa-list.txt
Note: Species with a threshold of "0" have been sub-speciated. Subspecies are not listed in this table.
GAMBIT RefSeq Curated Database v1.2.0¶
Database Details
This database is a patch update to the RefSeq Curated v1.1.0 database. In addition to all of the species included in the v1.1.0 database below, this database includes new species that were under-represented as of August 11th, 2023.
-
Automated curation efforts
Automated addition of new species to the database that are genetically distant from all current species in the v1.1.0 GAMBIT database.
Genomes represented in the Genome Taxonomy Database (GTDB) were added. These genomes predominantly originate from the RefSeq and GenBank databases with taxonomic metadata curated by GTDB. Any genomes added to the GAMBIT database from GTDB are added with the metadata from GTDB.
-
Genomes added from GTDB include the following species:
-
-
Manual curation efforts
Manually curated updates to several taxa relevant to public health. All genomes representing the taxa below were removed and replaced with the RefSeq genomes representing each species as of August 11th, 2023.
- Citrobacter, Providencia, Hafnia, Neisseria, Proteus, Achromobacter, Aeromonas, Bacillus, Brucella, Afipia, Burkholderia, Paraburkholderia, Corynebacterium, Morganella
Database Files
These database files are hosted in a public "Requester Pays" Google bucket by Theiagen Genomics:
GS URI (for Terra.bio usage):
gs://gambit-databases-rp/1.2.0/gambit-metadata-1.2-231002.gdbgs://gambit-databases-rp/1.2.0/gambit-signatures-1.2-231002.gs
HTTPS URL (for local download):
- https://storage.cloud.google.com/gambit-databases-rp/1.2.0/gambit-metadata-1.2-231002.gdb
- https://storage.cloud.google.com/gambit-databases-rp/1.2.0/gambit-signatures-1.2-231002.gs
Taxa included in the GAMBIT database
Summary of species represented in the database with number of genomes representing each species and the species threshold:
- https://storage.cloud.google.com/gambit-databases-rp/1.2.0/gambit-1.2-231002-taxa-list.txt Note: Species with a threshold of "0" have been sub-speciated. Subspecies are not listed in this table.
GAMBIT RefSeq Curated Database v1.1.0¶
Database Details
This database is a patch update to the RefSeq Curated v1.0.0 database. In addition to all of the species included in the v1.0.0 database below, this database replaces all species in the Enterobacter, Legionella, and Vibrio genera with the available genomes in RefSeq as of April 17th, 2023.
Database Files
These database files are hosted in a public "Requester Pays" Google bucket by Theiagen:
GS URI (for Terra.bio usage):
gs://gambit-databases-rp/1.1.0/gambit-metadata-1.1-230417.gdbgs://gambit-databases-rp/1.1.0/gambit-signatures-1.1-230417.gs
HTTPS URL (for local download):
- https://storage.cloud.google.com/gambit-databases-rp/1.1.0/gambit-metadata-1.1-230417.gdb
- https://storage.cloud.google.com/gambit-databases-rp/1.1.0/gambit-signatures-1.1-230417.gs
Taxa included in the GAMBIT database
Summary of species represented in the database with number of genomes representing each species and the species threshold:
-
https://storage.cloud.google.com/gambit-databases-rp/1.1.0/gambit-1.1-230417-taxa-list.txt
Note: Species with a threshold of "0" have been sub-speciated. Subspecies are not listed in this table.
GAMBIT RefSeq Curated Database v1.0.0¶
Database Details
The GAMBIT RefSeq Curated v1.0.0 database was used for the analysis described in the GAMBIT publication. This database was constructed based on the available genomes in RefSeq as of July 1st, 2016. Genomes that did not have associated genus and/or species were removed. Additionally, at least two separate sequenced isolates for a given species were required in order to determine the classification threshold.
-
Manual curation efforts
Ambiguous genomes were removed if they met any of the following criteria:
- A genome that did not cluster well with the majority of the other genomes within their species;
- A genome that clustered well with some members of their species but also several members of another species in the database<
- A genome that did not cluster well with any genomes in the database.
Database Files
These database files are hosted in a public "Requester Pays" Google bucket by Theiagen:
GS URI (for Terra.bio usage):
gs://gambit-databases-rp/1.0b2/gambit-genomes-1.0b2-rev2-211116.dbgs://gambit-databases-rp/1.0b2/gambit-signatures-1.0b1-210719.h5
HTTPS URL (for local download):
- https://storage.cloud.google.com/gambit-databases-rp/1.0b2/gambit-genomes-1.0b2-rev2-211116.db
- https://storage.cloud.google.com/gambit-databases-rp/1.0b2/gambit-signatures-1.0b1-210719.h5
Taxa included in the GAMBIT database
Summary of species represented in the database with number of genomes representing each species and the species threshold:
-
https://storage.cloud.google.com/gambit-databases-rp/1.0b2/gambit-1.0b2-rev2-211116-taxa-list.txt
Note: Species with a threshold of "0" have been sub-speciated. Subspecies are not listed in this table.
GAMBIT Fungal Databases¶
GAMBIT Fungal Database v1.0.0¶
Database Details
The GAMBIT Fungal Database v1.0.0 database was constructed based on the available genomes in RefSeq/GenBank as of December 13th, 2024. For inclusion in the database, species were required to have at least two genomes in GenBank and at least one genome representing the species in RefSeq.
- Species with a diameter of zero were excluded;
- Species with three or fewer genomes and a diameter greater than 0.75 were excluded.
Manual curation efforts
- Species were curated based on GAMBIT diameter:
- The database was manually curated to remove highly distant genomes which were likely mislabeled.
- Six species were divided into subspecies to ensure non-overlapping species diameters.
- Two pairs of species were too closely related to distinguish (Aspergillus flavus/Aspergillus oryzae and Aspergillus niger/Aspergillus welwitschiae), therefore were combined.
Database Files
These database files are hosted in a public "Requester Pays" Google bucket by Theiagen:
GS URI (for Terra.bio usage):
gs://gambit-databases-rp/fungal-version/1.0.0/gambit-fungal-metadata-1.0.0-20241213.gdbgs://gambit-databases-rp/fungal-version/1.0.0/gambit-fungal-signatures-1.0.0-20241213.gs
HTTPS URL (for local download):
- https://storage.cloud.google.com/gambit-databases-rp/fungal-version/1.0.0/gambit-fungal-metadata-1.0.0-20241213.gdb
- https://storage.cloud.google.com/gambit-databases-rp/fungal-version/1.0.0/gambit-fungal-signatures-1.0.0-20241213.gs
Taxa included in the GAMBIT database
360 fungal species from 176 genera are represented in the fungal database from a total of 8073 fungal genomes. A table indicating the number of genomes and species diameter for each species represented in the database is indicated below.
GAMBIT Fungal Database v0.2.0¶
Database Details
The GAMBIT Fungal Database v0.2.0 database was used for the analysis described in the TheiaEuk publication. This database was constructed based on the available genomes in GenBank as of November 30th, 2022. For inclusion in the database, species were required to have at least two genomes in GenBank and at least one genome representing the species in RefSeq.
- Species with a diameter of zero were excluded;
- Species with three or fewer genomes and a diameter greater than 0.75 were excluded.
Manual curation efforts
- Species were curated based on GAMBIT diameter:
- The database was manually curated to remove highly distant genomes which were likely mislabeled.
- Nine species were divided into subspecies to ensure non-overlapping species diameters.
- Two pairs of species were too closely related to distinguish (Aspergillus flavus/Aspergillus oryzae and Aspergillus niger/Aspergillus welwitschiae), therefore were combined.
Database Files
These database files are hosted in a public "Requester Pays" Google bucket by Theiagen:
GS URI (for Terra.bio usage):
gs://gambit-databases-rp/fungal-version/0.2/221130-theiagen-fungal-v0.2.dbgs://gambit-databases-rp/fungal-version/0.2/221130-theiagen-fungal-v0.2.h5
HTTPS URL (for local download):
- https://storage.cloud.google.com/gambit-databases-rp/fungal-version/0.2/221130-theiagen-fungal-v0.2.db
- https://storage.cloud.google.com/gambit-databases-rp/fungal-version/0.2/221130-theiagen-fungal-v0.2.h5
Taxa included in the GAMBIT database
245 fungal species from 138 genera are represented in the fungal database from a total of 5,667 fungal genomes. A table indicating the number of genomes and species diameter for each species represented in the database is indicated below.
Technical Details¶
K-mer-based representation of the genomes¶
A GAMBIT signature is a compressed representation of a genome sequence that supports the efficient calculation of the GAMBIT genomic distance metric. It is defined as the set of k-mers present in the genome which occur immediately following a fixed prefix sequence. GAMBIT finds all 11-mers in a genome assembly that immediately follows the prefix sequence ATGAC.
This allows not only thousands of genomes to be represented in a relatively small (~3GB) database, but the comparison of the query genome to the set of references provided in the used GAMBIT database to be performed very fast.
Taxonomy information
The GAMBIT database used for classification consists of pre-calculated signatures for the reference genomes along with additional genome metadata and a taxonomy tree. As of GAMBIT Prokaryotic database v2.0.0, taxonomy information is derived from the Genome Taxonomy Database (GTDB) but restricted to the genus and species ranks and subject to additional curation. The other databases have the taxonomy information derived from the NCBI taxonomy database.
Distance Metric Calculation¶
The Jaccard Index, also known as the Jaccard Similarity Coefficient, is a statistic used for gauging the similarity and diversity between two sample sets. It ranges from 0 to 1, where if 0 the sets have no elements in common, whereas if 1 the sets are identical. In GAMBIT, the Jaccard Index is used to compare genetic sequences.
Jacard Distance vs Index
The Jaccard Distance, equal to one minus the Jaccard index, shares the same properties as the Jaccard index albeit inversely. It ranges from 0 to 1, where 0 the sets are identical and if 1, the sets have no elements in common.
In GAMBIT, the Jaccard Distance is calculated between two pre-computed k-mer sets in sparse coordinate format, one representing the query genome and another the GAMBIT database.
Built-in Species Distance Threshold¶
GAMBIT classifies unknown genomes by finding the distance to the closest reference genome and comparing that distance against the thresholds of the reference genome’s species and genus.
For GAMBIT Prokaryotic database v2.0.0 and above, the threshold for a given species corresponds to the maximum intra-species distance ("max intra," or diameter) (Figure 1). Some species are not well separated from their closest sister taxon and, in some cases, even overlap. Such as the case of Escherichia coli and Shigella sonnei in GAMBIT’s Prokaryotic Database. In these scenarios, the species were divided into subspecies groups based on clustering of their intra-species distances, and then reporting matches to these subgroups and their parent species.
If the query genome distance is greater than the species diameter, GAMBIT attempts to report the genus. Genus diameters are computed and manually curated based on the diversity of the genus.
Distribution of GAMBIT distances
Figure 1¶
Figure 1: Distribution of GAMBIT distances within a species and to the nearest sister taxon in the GAMBIT reference database. Three histograms are shown in each panel (each normalized independently). The green histogram represents the distribution of GAMBIT distances from each reference genome in the species to the closest genome also within the same species. The blue histogram represents the distribution of GAMBIT distances for all pairwise comparisons within the species. The red histogram represents the distribution of GAMBIT distances from each genome in the species of interest to the closest genome in the species’ closest sister taxon. The dashed blue line represents the classification threshold for that species in the GAMBIT database, which in both cases was derived from the maximum intra-species distance. Panel A shows Klebsiella pneumoniae and its closest sister taxon Klebsiella variicola, panel B shows Neisseria gonorrhoeae and its closest sister taxon Neisseria meningitidis.
Sourced from https://doi.org/10.1371/journal.pone.0277575.g004.
GAMBIT distances correlate with sequence identity¶
Average Nucleotide Identity (ANI) has been the benchmark for nucleic acid comparisons and was used as a baseline measure of genomic similarity to validate the GAMBIT distance metric. ANI is generally used to determine similarity at the species or genus level with thresholds above 0.92 being optimal for species-level calls.
The ANI values were compared against GAMBIT distances for all pairs of genomes in each of the four data sets:
Test sets for GAMBIT distance versus ANI
| Set | Number of Genomes | Phylogenetic Diversity | Assembly Quality | Reference |
|---|---|---|---|---|
| Set 1 | 492 | Low (E. coli only) | Medium | https://doi.org/10.1186/s13059-016-0997-x |
| Set 2 | 70 | High (muliple phyla) | High | https://doi.org/10.1073/pnas.0308653100 |
| Set 3 | 88 | High (multiple phyla) | Medium | https://doi.org/10.1371/journal.pone.0277575 |
| Set 4 | 604 | High (multiple phyla) | Medium | https://doi.org/10.1371/journal.pone.0277575 |
Spearman correlation was high in all four data sets (Figure 2) (Set 1 = -0.977; Set 2 = -0.968; Set 3 = -0.969; Set 4 = -0.979) for comparisons in which the ANI was reported by the FastANI tool (100%, 5.59%, 7.42% and 47.4%), revealing a nearly monotonic relationship between GAMBIT distance and ANI.
Relationship between GAMBIT distance and ANI
Figure 2¶
Figure 2: Relationship between GAMBIT distance and ANI (Average Nucleotide Identity). The relationship is nonlinear but very close to monotonic as measured by Spearman correlation (shown in the bottom left corner of each subplot). ANI was calculated using the FastANI tool with default parameter values. GAMBIT distances were calculated for all sets using the same parameter (k = 11, prefix = ATGAC). As FastANI only reports ANI values greater than ~80%, the fraction of total pairwise comparisons shown here were 100%, 5.5%, 7.4% and 47.4% for data sets 1–4 respectively.
Sourced from https://doi.org/10.1371/journal.pone.0277575.g001.
GAMBIT Database Creation and Curation¶
As of v2.0.0, the GAMBIT Database is built iteratively over a Genome Taxonomy Database (GTDB) release, starting with the species with the most publicly available genomes.
GAMBIT Database Creation can be done by you!
The creation of a GAMBIT Database usually follows these steps:
- From a public repository, the genomes of interest are downloaded. Each taxa should have at least 2 genomes for GAMBIT diameters to be calculated;
- The downloaded genomes undergo a round of quality-control to minimize the possibility that the genomes are too fragmented, contaminated or too incomplete. Third-party tools, such as QUAST and CheckM/BUSCO are used in this step;
- GAMBIT distances are calculated for all pairs of genomes, removing overlapping sequences and misclassification to increase the accuracy of GAMBIT;
- The database undergoes a curation to remove outliers and improve classification in underrepresented taxa and reflect public health usage and biological historical consensus more closely.
Because GAMBIT databases have built-in species thresholds, genomes are included in each database version and the thresholds associated with each species are curated prior to release. Curation approaches may vary by GAMBIT database release but aim to ensure that mislabeled genomes are removed and that species are non-overlapping. Detailed information on the curation steps that each GAMBIT Database was subjected to can be found in the GAMBIT Databases section.
Dependent on public data
Please note that GAMBIT databases undergo curation and testing prior to release, but are limited by the availability and accuracy of sequencing data in public repositories.
GAMBIT FAQs¶
What GAMBIT database should I use?
GAMBIT Databases are domain-specific. Currently two domains are available: Bacteria and Fungi. Choosing the appropriate type of database for your data is important as it can lead to erroneous/no classification results.
As a rule of thumb, we recommend the latest version of any GAMBIT Database to be used. Instances where one might prefer to use an older database, versus the most up to date, include:
- Maintaining use of a database that has been validated previously by your laboratory, or
- Utilizing a database that draws the genomes and their annotations from a specific source. For example, bacterial GAMBIT databases v1.0.0 through v1.3.0 draw their genome annotations predominantly from NCBI’s RefSeq database, whereas v2.0.0 draws all genome annotations from GTDB. Database v1.0.0 is also inclusive of all bacterial genomes that were available on RefSeq at the time of creation, whereas v2.0.0 excludes genomes that do not expand the diversity of their species.
How do I list taxa included in a GAMBIT database?
There are several ways to retrieve the information regarding which taxa were included in a given GAMBIT database release. The easiest way is to download the taxa list file provided on this documentation page for every GAMBIT database release.
Additionally, there are several programmatic ways to retrieve this information directly from the GAMBIT metadata file (which typically ends in ".gdb"). Here we present a few examples: using SQLite3, DBeaver or the GAMBITtools software.
Example 1: SQLite3
To retrieve the list of taxa directly from the database, the following command can be run (after installing SQLite3 through your favourite installer). Substitute <gambit metadata gdb file> with your metadata file location.
To retrieve the list of genomes, the following command can be run. Substitute <gambit metadata gdb file> by your metadata file location.
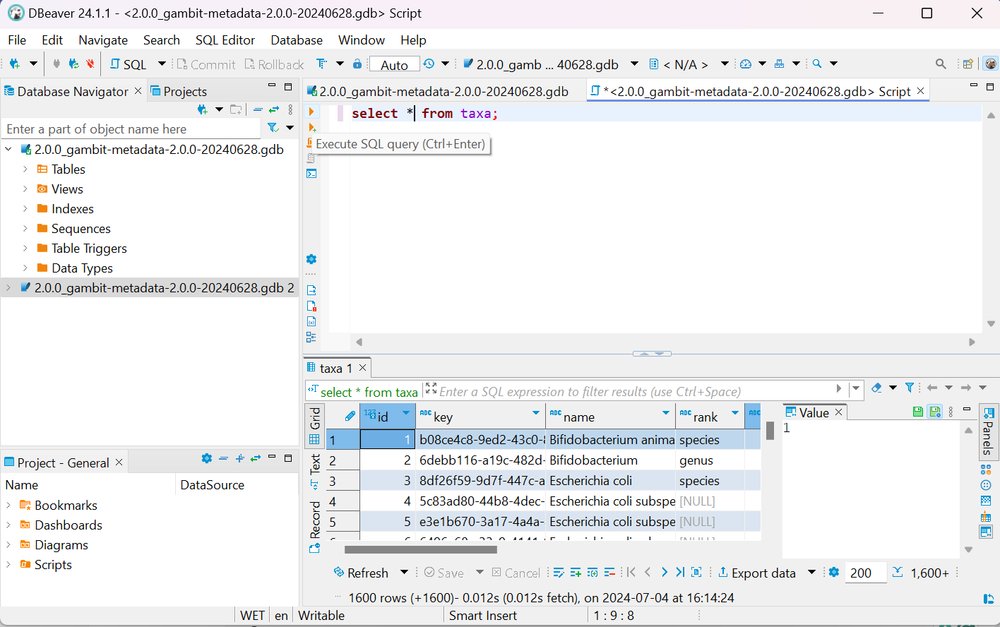
Example 2: DBeaver
After downloading and installing DBeaver, open the GAMBIT metadata file by clicking on New Database Connection (or hitting Ctrl+Shift+N) on the top left corner of the window. Under the SQL section, select the SQLite option and open the path to the metadata file. If prompted, install the required drivers by DBeaver.
Select SQL Editor in the toolbar and then click on New SQL Script.
Type SELECT * FROM taxa; and check that you get the results (press CTRL+Enter or click the orange arrow to execute SQL statements). To save the results click on Export data on the bottom right corner and select what file format to save the information in (we recommend CSV format that can then be loaded onto Excel).
Example 3: GAMBITtools
The GAMBITtools suite of scripts are Python tools written for working with GAMBIT. We recommend using Docker to interact with GAMBITtools.
After building the gambittools docker image, use the gambit-list-taxa command as demonstrated below to generate a list of taxa included in a GAMBIT database. Substitute <gambit metadata gdb file> with your metadata file location
How do I get the number of genomes representing a given species?
Like retrieving the list of taxa, there are several ways of retrieving the number of species for a given species.
Example 1: SQLite3
To retrieve the list of taxa and respective number of genomes directly from the database, the following command can be run (after installing SQLite3 through your favourite installer). Substitute <gambit metadata gdb file> with your metadata file location.
Example 2: DBeaver
After downloading and installing DBeaver, open the GAMBIT metadata file by clicking on New Database Connection (or hitting Ctrl+Shift+N) on the top left corner of the window. Under the SQL section, select the SQLite option and open the path to the metadata file. If prompted, install the required drivers by DBeaver.
Select SQL Editor in the toolbar and then click on New SQL Script.
Type SELECT taxa.name,COUNT(genome_annotations.taxon_id) FROM taxa LEFT JOIN genome_annotations ON genome_annotations.taxon_id = taxa.id WHERE taxa.rank LIKE 'species' GROUP BY taxa.key ORDER BY taxa.name ASC; and check that you get the results (press CTRL+Enter or click the orange arrow to execute SQL statements). To save the results click on Export data on the bottom right corner and select what file format to save the information in (we recommend CSV format that can then be loaded onto Excel).
How do I get the number of genomes and the distance threshold representing a given species?
Like retrieving the list of taxa and the number of genomes representing a given species, there are several ways of retrieving the distance threshold for a given species.
Example 1: SQLite3
To retrieve the list of taxa and respective number of genomes directly from the database, the following command can be run (after installing SQLite3 through your favourite installer). Substitute <gambit metadata gdb file> with your metadata file location.
sqlite3 <gambit metadata gdb file> "SELECT taxa.name,taxa.distance_threshold,COUNT(genome_annotations.taxon_id) FROM taxa LEFT JOIN genome_annotations ON genome_annotations.taxon_id = taxa.id WHERE taxa.rank LIKE 'species' GROUP BY taxa.key ORDER BY taxa.name ASC;" > list-of-taxa-with-number-of-genomes.tsv
Example 2: DBeaver
After downloading and installing DBeaver, open the GAMBIT metadata file by clicking on New Database Connection (or hitting Ctrl+Shift+N) on the top left corner of the window. Under the SQL section, select the SQLite option and open the path to the metadata file. If prompted, install the required drivers by DBeaver.
Select SQL Editor in the toolbar and then click on New SQL Script.
Type SELECT taxa.name,taxa.distance_threshold,COUNT(genome_annotations.taxon_id) FROM taxa LEFT JOIN genome_annotations ON genome_annotations.taxon_id = taxa.id WHERE taxa.rank LIKE 'species' GROUP BY taxa.key ORDER BY taxa.name ASC; and check that you get the results (press CTRL+Enter or click the orange arrow to execute SQL statements). To save the results click on Export data on the bottom right corner and select what file format to save the information in (we recommend CSV format that can then be loaded onto Excel).
How do I create a custom GAMBIT database?
Creating a custom GAMBIT database can be a laborious task. The easiest way to go about it is to reach out to Theiagen Genomics at support@theiagen.com to request assistance. A guide can be found on GAMBIT Database Creation
How well does GAMBIT perform discerning between Escherichia coli and Shigella sp?
Escherichia coli and Shigella are closely genetically related, to the extent that they would be considered the same species if not for their distinguishing phenotypic characteristics. GAMBIT databases are curated to enable differentiation between the two groups, however, it is worth bearing in mind that these genomes are highly genetically similar thus tools that take a more granular approach to genome comparison may be more reliable.
What should I do if a GAMBIT taxonomic assignment does not align with the expected results based on another bioinformatics tool or molecular testing?
In this instance, please reach out to support@theiagen.com and David Hess at the Nevada State Public Health Laboratory dhess@med.unr.edu. We will be happy to investigate your sample and improve the GAMBIT database in subsequent versions!
Other Resources¶
- Original GAMBIT publication
- GAMBIT Fungal Database publication
- GAMBIT Software GitHub - repository of GAMBIT software
- GAMBIT suite GitHub - tools for working with GAMBIT including GAMBITdb for automated GAMBIT database creation
References¶
Please cite the article below when using the GAMBIT software and/or GAMBIT RefSeq Curated Database v1.0.0:
Lumpe J, Gumbleton L, Gorzalski A, Libuit K, Varghese V, et al. (2023) GAMBIT (Genomic Approximation Method for Bacterial Identification and Tracking): A methodology to rapidly leverage whole genome sequencing of bacterial isolates for clinical identification. PLOS ONE 18(2): e0277575. https://doi.org/10.1371/journal.pone.0277575
Please cite the reference below when using the GAMBIT Fungal Database v0.2.0:
Ambrosio III, F. J., Scribner, M. R., Wright, S. M., Otieno, J. R., Doughty, E. L., Gorzalski, A., ... & Hess, D. (2023). TheiaEuk: a species-agnostic bioinformatics workflow for fungal genomic characterization. Frontiers in Public Health, 11. https://doi.org/10.3389/fpubh.2023.1198213






