Clair3 Variants¶
Quick Facts¶
| Workflow Type | Applicable Kingdom | Last Known Changes | Command-line Compatibility | Workflow Level | Dockstore |
|---|---|---|---|---|---|
| Phylogenetic Construction | Any taxa | v4.1.0 | Yes | Sample-level | Clair3_Variants_ONT_PHB |
Clair3_Variants_ONT¶
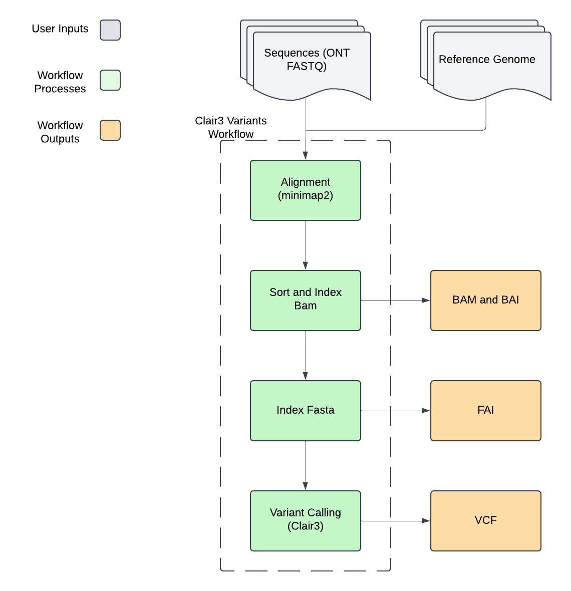
The Clair3_Variants workflow processes Oxford Nanopore Technologies (ONT) sequencing data to identify genetic variations compared to a reference genome. It combines minimap2's long-read alignment capabilities with Clair3's deep learning-based variant calling, designed specifically for ONT data characteristics. The workflow first aligns raw reads to a reference genome using ONT-optimized parameters, processes these alignments into sorted and indexed BAM files, and then employs Clair3's specialized models to detect variants including single nucleotide polymorphisms (SNPs) and insertions/deletions (indels). If enabled, the workflow can also identify longer indels and generate genome-wide variant calls in gVCF format for downstream analysis.
Example Use Cases
- Variant Discovery: Identify genetic variations in ONT sequencing data compared to a reference genome
- SNP and Indel Detection: Accurately detect both small variants and longer indels
- Population Studies: Generate standardized variant calls suitable for population-level analyses
Supported Clair3 Models¶
| Model | Chemistry | Source |
|---|---|---|
r941_prom_sup_g5014 |
R9.4.1 | Clair3 1.0.10 Release |
r941_prom_hac_g360+g422 |
R9.4.1 | Clair3 1.0.10 Release |
r941_prom_hac_g238 |
R9.4.1 | Clair3 1.0.10 Release |
r1041_e82_400bps_sup_v500 |
R10.4.1 | nanoporetech/rerio |
r1041_e82_400bps_hac_v500 |
R10.4.1 | nanoporetech/rerio |
r1041_e82_400bps_sup_v410 |
R10.4.1 | nanoporetech/rerio |
r1041_e82_400bps_hac_v410 |
R10.4.1 | nanoporetech/rerio |
ont |
Various | Legacy (Recommended for Guppy3 and Guppy4) |
ont_guppy2 |
Various | Legacy (For Guppy2 data) |
ont_guppy5 |
Various | Legacy (For Guppy5 data) |
The latest models for ONT are downloaded from the nanoporetech/rerio github. Please let us know if there is a model not included you would like to see added.
Inputs¶
Note on Haploid Settings
Several parameters are set by default for haploid genome analysis:
- clair3_disable_phasing is set to
truesince phasing is not relevant for haploid genomes - clair3_include_all_contigs is set to
trueto ensure complete genome coverage - clair3_enable_haploid_precise is set to
trueto only consider homozygous variants (1/1), which is appropriate for haploid genomes
| Terra Task Name | Variable | Type | Description | Default Value | Terra Status |
|---|---|---|---|---|---|
| clair3_variants_ont | read1 | File | ONT read file in FASTQ file format (compression optional) | Required | |
| clair3_variants_ont | reference_genome_file | File | Reference genome in FASTA format | Required | |
| clair3_variants_ont | samplename | String | The name of the sample being analyzed | Required | |
| clair3_variants | indel_min_af | Float | Minimum Indel AF required for a candidate variant | Optional | |
| clair3_variants | snp_min_af | Float | Minimum SNP AF required for a candidate variant | 0.08 | Optional |
| clair3_variants_ont | clair3_cpu | Int | Number of CPUs to allocate to the task | 4 | Optional |
| clair3_variants_ont | clair3_disable_phasing | Boolean | Disable whatshap phasing | True | Optional |
| clair3_variants_ont | clair3_disk_size | Int | Amount of storage (in GB) to allocate to the task | 100 | Optional |
| clair3_variants_ont | clair3_docker | String | The Docker container to use for the task | us-docker.pkg.dev/general-theiagen/theiagen/clair3-extra-models:1.0.10 | Optional |
| clair3_variants_ont | clair3_enable_gvcf | Boolean | Output gVCF format | False | Optional |
| clair3_variants_ont | clair3_enable_haploid_precise | Boolean | Enable haploid precise calling, only 1/1 is considered as a variant | True | Optional |
| clair3_variants_ont | clair3_enable_long_indel | Boolean | Enable long indel calling | False | Optional |
| clair3_variants_ont | clair3_include_all_contigs | Boolean | Call variants on all contigs, should always be true for non-human samples | True | Optional |
| clair3_variants_ont | clair3_memory | Int | Amount of memory/RAM (in GB) to allocate to the task | 8 | Optional |
| clair3_variants_ont | clair3_model | String | Model name for variant calling (see supported models for available options) | r1041_e82_400bps_sup_v500 | Optional |
| clair3_variants_ont | clair3_variant_quality | Int | Minimum variant quality score | 2 | Optional |
| minimap2 | cpu | Int | Number of CPUs to allocate to the task | 2 | Optional |
| minimap2 | disk_size | Int | Amount of storage (in GB) to allocate to the task | 100 | Optional |
| minimap2 | docker | String | The Docker container to use for the task | us-docker.pkg.dev/general-theiagen/staphb/minimap2:2.22 | Optional |
| minimap2 | memory | Int | Amount of memory/RAM (in GB) to allocate to the task | 8 | Optional |
| minimap2 | query2 | File | Internal component, do not modify | Optional | |
| sam_to_sorted_bam | cpu | Int | Number of CPUs to allocate to the task | 2 | Optional |
| sam_to_sorted_bam | disk_size | Int | Amount of storage (in GB) to allocate to the task | 100 | Optional |
| sam_to_sorted_bam | docker | String | The Docker container to use for the task | us-docker.pkg.dev/general-theiagen/staphb/samtools:1.17 | Optional |
| sam_to_sorted_bam | memory | Int | Amount of memory/RAM (in GB) to allocate to the task | 8 | Optional |
| sam_to_sorted_bam | min_qual | Int | Minimum quality score for reads to be included in the analysis | Optional | |
| samtools_faidx | cpu | Int | Number of CPUs to allocate to the task | 1 | Optional |
| samtools_faidx | disk_size | Int | Amount of storage (in GB) to allocate to the task | 100 | Optional |
| samtools_faidx | docker | String | The Docker container to use for the task | us-docker.pkg.dev/general-theiagen/staphb/samtools:1.17 | Optional |
| samtools_faidx | memory | Int | Amount of memory/RAM (in GB) to allocate to the task | 8 | Optional |
| version_capture | docker | String | The Docker container to use for the task | us-docker.pkg.dev/general-theiagen/theiagen/alpine-plus-bash:3.20.0 | Optional |
| version_capture | timezone | String | Set the time zone to get an accurate date of analysis (uses UTC by default) | Optional |
Workflow Tasks¶
minimap2: Read Alignment Details
minimap2 is a popular aligner that is used to align reads (or assemblies) to an assembly file. In minimap2, "modes" are a group of preset options.
The mode used in this task is map-ont with additional long-read-specific parameters (the -L --cs --MD flags) to align ONT reads to the reference genome. These specialized parameters are essential for proper handling of long read error profiles, generation of detailed alignment information, and improved mapping accuracy for long reads.
map-ont is the default mode for long reads and it indicates that long reads of ~10% error rates should be aligned to the reference genome. The output file is in SAM format.
For more information regarding modes and the available options for minimap2, please see the minimap2 manpage
minimap2 Technical Details
| Links | |
|---|---|
| Task | task_minimap2.wdl |
| Software Source Code | minimap2 on GitHub |
| Software Documentation | minimap2 |
| Original Publication(s) | Minimap2: pairwise alignment for nucleotide sequences |
samtools: BAM Processing
The bam processing step aligns files through several coordinate-based steps to prepare for variant calling. The task converts SAM format to BAM, sorts the BAM file by coordinate, and creates a BAM index file. This processed BAM is required for Clair3's variant calling pipeline.
samtools Technical Details
| Links | |
|---|---|
| Task | task_samtools.wdl |
| Software Source Code | samtools on GitHub |
| Software Documentation | samtools |
| Original Publication(s) | The Sequence Alignment/Map format and SAMtools Twelve Years of SAMtools and BCFtools |
samtools faidx: Reference Genome Indexing
samtools faidx creates necessary index files for the reference. This indexing step is essential for enabling efficient random access to the reference sequence during variant calling.
samtools Technical Details
| Links | |
|---|---|
| Task | task_samtools.wdl |
| Software Source Code | samtools on GitHub |
| Software Documentation | samtools |
| Original Publication(s) | The Sequence Alignment/Map format and SAMtools Twelve Years of SAMtools and BCFtools |
Clair3: Variant Calling
Clair3 performs deep learning-based variant detection using a multi-stage approach. The process begins with pileup-based calling for initial variant identification, followed by full-alignment analysis for comprehensive variant detection. Results are merged into a final high-confidence call set.
The variant calling pipeline employs specialized neural networks trained on ONT data to accurately identify: - Single nucleotide variants (SNVs) - Small insertions and deletions (indels) - Structural variants
Clair3 Technical Details
| Links | |
|---|---|
| Task | task_clair3_variants.wdl |
| Software Source Code | Clair3 on GitHub |
| Software Documentation | Clair3 Documentation |
| Original Publication(s) | Symphonizing pileup and full-alignment for deep learning-based long-read variant calling |
Outputs¶
| Variable | Type | Description |
|---|---|---|
| aligned_bai | File | Index companion file to the bam file generated during the consensus assembly process |
| aligned_bam | File | Sorted BAM file containing the alignments of reads to the reference genome |
| aligned_fai | File | Index file for the reference genome |
| clair3_docker_image | String | Version of the Docker container used for Clair3 variant calling |
| clair3_model_used | String | Name of the Clair3 model used for variant calling |
| clair3_variants_gvcf | File | Optional genome VCF file containing information about all genomic positions, including non-variant sites |
| clair3_variants_vcf | File | Final merged VCF file containing high-confidence variant calls, combining results from both pileup and full-alignment approaches |
| clair3_variants_wf_version | String | Version of the PHB workflow used |
| clair3_version | String | Clair3 Version being used |
| samtools_version | String | The version of SAMtools used to sort and index the alignment file |
