TheiaMeta¶
Quick Facts¶
| Workflow Type | Applicable Kingdom | Last Known Changes | Command-line Compatibility | Workflow Level | Dockstore |
|---|---|---|---|---|---|
| Genomic Characterization | Any taxa | v4.1.0 | Yes | Sample-level | TheiaMeta_Illumina_PE_PHB |
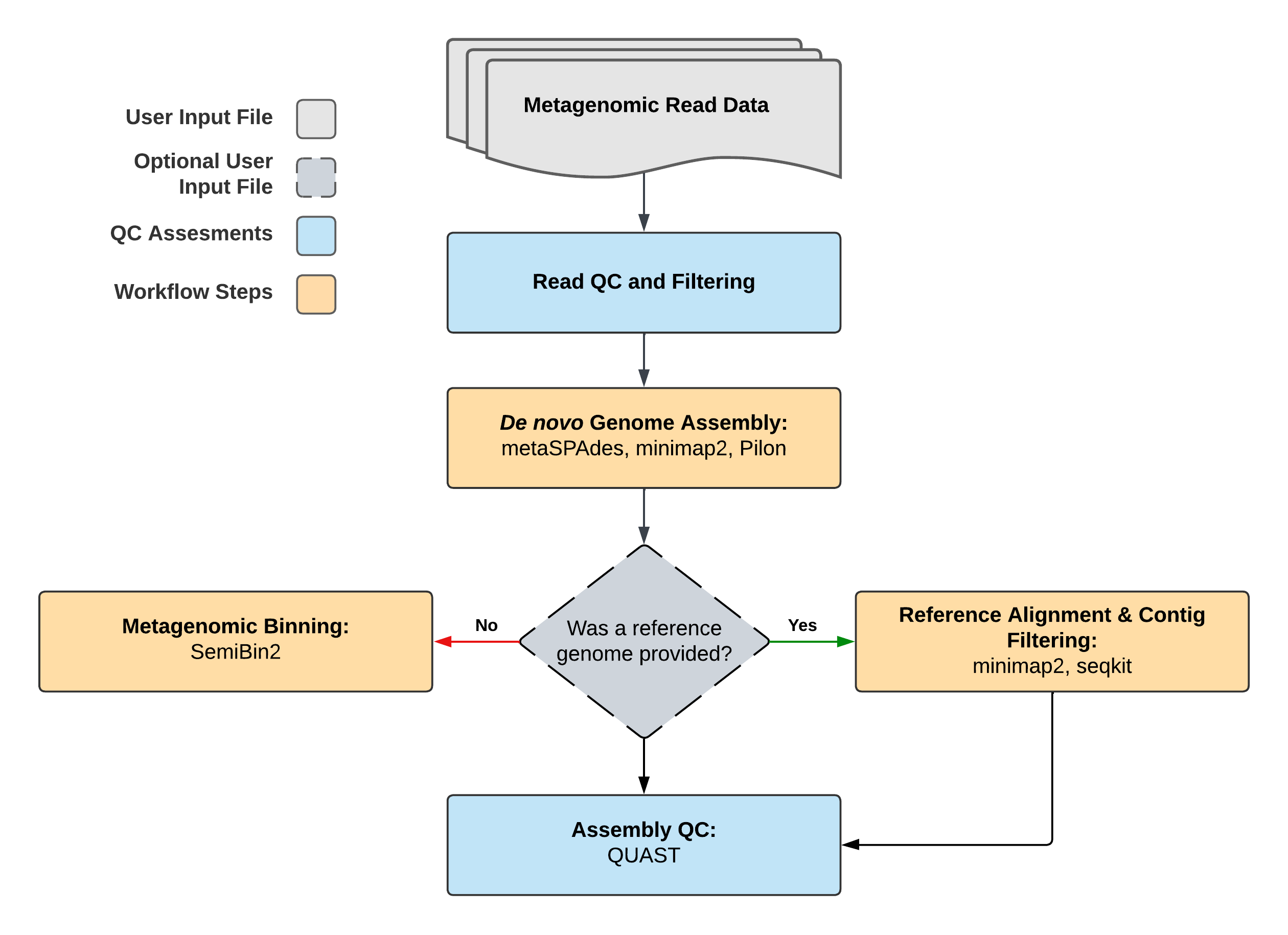
TheiaMeta Workflows¶
Genomic characterization of pathogens is an increasing priority for public health laboratories globally. The workflows in the TheiaMeta Genomic Characterization Series make the analysis of pathogens from metagenomic samples easy by taking raw next-generation sequencing (NGS) data and generating metagenome-assembled genomes (MAGs), either using a reference-genome or not.
TheiaMeta can use one of two distinct methods for generating and processing the final assembly:
- If a reference genome is not provided, the de novo assembly will be the final assembly. Additionally, go through a binning process where the contigs are separated into distinct files ("bins") according to composition and coverage such that each bin hopefully contains a single taxon.
- If a reference genome is provided by the user, the de novo metagenomic assembly is filtered by mapping the contigs to the reference and those constitute the final assembly. No binning is necessary as the mapping will filter contigs that are likely the same taxon as the reference.
Inputs¶
The TheiaMeta_Illumina_PE workflow processes Illumina paired-end (PE) reads generated for metagenomic characterization (typically by shotgun). By default, this workflow will assume that input reads were generated using a 300-cycle sequencing kit (i.e. 2 x 150 bp reads). Modifications to the optional parameter for trim_minlen may be required to accommodate shorter read data, such as 2 x 75bp reads generated using a 150-cycle sequencing kit.
| Terra Task Name | Variable | Type | Description | Default Value | Terra Status |
|---|---|---|---|---|---|
| theiameta_illumina_pe | read1 | File | Illumina forward read file in FASTQ file format (compression optional) | Required | |
| theiameta_illumina_pe | read2 | File | Illumina reverse read file in FASTQ file format (compression optional) | Required | |
| theiameta_illumina_pe | samplename | String | The name of the sample being analyzed | Required | |
| assembled_reads_percent | cpu | Int | Number of CPUs to allocate to the task | 2 | Optional |
| assembled_reads_percent | disk_size | Int | Amount of storage (in GB) to allocate to the task | 100 | Optional |
| assembled_reads_percent | docker | String | The Docker container to use for the task | us-docker.pkg.dev/general-theiagen/staphb/samtools:1.17 | Optional |
| assembled_reads_percent | memory | Int | Amount of memory/RAM (in GB) to allocate to the task | 8 | Optional |
| bwa | cpu | Int | Number of CPUs to allocate to the task | 6 | Optional |
| bwa | disk_size | Int | Amount of storage (in GB) to allocate to the task | 100 | Optional |
| bwa | docker | String | The Docker container to use for the task | us-docker.pkg.dev/general-theiagen/staphb/ivar:1.3.1-titan | Optional |
| bwa | memory | Int | Amount of memory/RAM (in GB) to allocate to the task | 16 | Optional |
| calculate_coverage | cpu | Int | Number of CPUs to allocate to the task | 2 | Optional |
| calculate_coverage | disk_size | Int | Amount of storage (in GB) to allocate to the task | 100 | Optional |
| calculate_coverage | docker | String | The Docker container to use for the task | us-docker.pkg.dev/general-theiagen/staphb/bedtools:2.31.0 | Optional |
| calculate_coverage | memory | Int | Amount of memory/RAM (in GB) to allocate to the task | 8 | Optional |
| calculate_coverage_paf | cpu | Int | Number of CPUs to allocate to the task | 2 | Optional |
| calculate_coverage_paf | disk_size | Int | Amount of storage (in GB) to allocate to the task | 100 | Optional |
| calculate_coverage_paf | docker | String | The Docker container to use for the task | us-docker.pkg.dev/general-theiagen/quay/ubuntu:latest | Optional |
| calculate_coverage_paf | memory | Int | Amount of memory/RAM (in GB) to allocate to the task | 8 | Optional |
| kraken2_clean | cpu | Int | Number of CPUs to allocate to the task | 4 | Optional |
| kraken2_clean | disk_size | Int | Amount of storage (in GB) to allocate to the task. Increase this when using large (>30GB kraken2 databases such as the "k2_standard" database) | 100 | Optional |
| kraken2_clean | docker | String | The Docker container to use for the task | us-docker.pkg.dev/general-theiagen/staphb/kraken2:2.1.2-no-db | Optional |
| kraken2_clean | memory | Int | Amount of memory/RAM (in GB) to allocate to the task | 32 | Optional |
| kraken2_raw | cpu | Int | Number of CPUs to allocate to the task | 4 | Optional |
| kraken2_raw | disk_size | Int | Amount of storage (in GB) to allocate to the task. Increase this when using large (>30GB kraken2 databases such as the "k2_standard" database) | 100 | Optional |
| kraken2_raw | docker | String | The Docker container to use for the task | us-docker.pkg.dev/general-theiagen/staphb/kraken2:2.1.2-no-db | Optional |
| kraken2_raw | memory | Int | Amount of memory/RAM (in GB) to allocate to the task | 32 | Optional |
| krona_clean | cpu | Int | Number of CPUs to allocate to the task | 2 | Optional |
| krona_clean | disk_size | Int | Amount of storage (in GB) to allocate to the task | 100 | Optional |
| krona_clean | docker | String | The Docker container to use for the task | us-docker.pkg.dev/general-theiagen/staphb/krona:2.8.1 | Optional |
| krona_clean | memory | Int | Amount of memory/RAM (in GB) to allocate to the task | 8 | Optional |
| krona_raw | cpu | Int | Number of CPUs to allocate to the task | 2 | Optional |
| krona_raw | disk_size | Int | Amount of storage (in GB) to allocate to the task | 100 | Optional |
| krona_raw | docker | String | The Docker container to use for the task | us-docker.pkg.dev/general-theiagen/staphb/krona:2.8.1 | Optional |
| krona_raw | memory | Int | Amount of memory/RAM (in GB) to allocate to the task | 8 | Optional |
| metaspades_pe | cpu | Int | Number of CPUs to allocate to the task | 4 | Optional |
| metaspades_pe | disk_size | Int | Amount of storage (in GB) to allocate to the task | 100 | Optional |
| metaspades_pe | docker | String | The Docker container to use for the task | us-docker.pkg.dev/general-theiagen/biocontainers/spades:3.12.0--h9ee0642_3 | Optional |
| metaspades_pe | kmers | String | Kmers to use for the task | Optional | |
| metaspades_pe | memory | Int | Amount of memory/RAM (in GB) to allocate to the task | 16 | Optional |
| metaspades_pe | metaspades_opts | String | Metaspades optional parameters | Optional | |
| metaspades_pe | phred_offset | Int | Phred offset to use for the task | 33 | Optional |
| minimap2_assembly | cpu | Int | Number of CPUs to allocate to the task | 2 | Optional |
| minimap2_assembly | disk_size | Int | Amount of storage (in GB) to allocate to the task | 100 | Optional |
| minimap2_assembly | docker | String | The Docker container to use for the task | us-docker.pkg.dev/general-theiagen/staphb/minimap2:2.22 | Optional |
| minimap2_assembly | memory | Int | Amount of memory/RAM (in GB) to allocate to the task | 8 | Optional |
| minimap2_assembly | query2 | File | Internal component, do not modify | Optional | |
| minimap2_assembly_correction | cpu | Int | Number of CPUs to allocate to the task | 2 | Optional |
| minimap2_assembly_correction | disk_size | Int | Amount of storage (in GB) to allocate to the task | 100 | Optional |
| minimap2_assembly_correction | docker | String | The Docker container to use for the task | us-docker.pkg.dev/general-theiagen/staphb/minimap2:2.22 | Optional |
| minimap2_assembly_correction | long_read_flags | Boolean | Use long read sequencing specific flags for alignment | False | Optional |
| minimap2_assembly_correction | memory | Int | Amount of memory/RAM (in GB) to allocate to the task | 8 | Optional |
| minimap2_reads | cpu | Int | Number of CPUs to allocate to the task | 2 | Optional |
| minimap2_reads | disk_size | Int | Amount of storage (in GB) to allocate to the task | 100 | Optional |
| minimap2_reads | docker | String | The Docker container to use for the task | us-docker.pkg.dev/general-theiagen/staphb/minimap2:2.22 | Optional |
| minimap2_reads | memory | Int | Amount of memory/RAM (in GB) to allocate to the task | 8 | Optional |
| pilon | cpu | Int | Number of CPUs to allocate to the task | 8 | Optional |
| pilon | disk_size | Int | Amount of storage (in GB) to allocate to the task | 100 | Optional |
| pilon | docker | String | The Docker container to use for the task | us-docker.pkg.dev/general-theiagen/biocontainers/pilon:1.24--hdfd78af_0 | Optional |
| pilon | fix | String | Additional options for fixing assembly errors (all, snps, indels, gaps) | Optional | |
| pilon | memory | Int | Amount of memory/RAM (in GB) to allocate to the task | 32 | Optional |
| pilon | min_base_quality | Int | Minimum base quality to consider a base for assembly | Optional | |
| pilon | min_depth | Float | Minimum depth to consider a region for assembly | Optional | |
| pilon | min_mapping_quality | Int | Minimum mapping quality to consider a read for assembly | Optional | |
| quast | cpu | Int | Number of CPUs to allocate to the task | 2 | Optional |
| quast | disk_size | Int | Amount of storage (in GB) to allocate to the task | 100 | Optional |
| quast | docker | String | The Docker container to use for the task | us-docker.pkg.dev/general-theiagen/staphb/quast:5.0.2 | Optional |
| quast | memory | Int | Amount of memory/RAM (in GB) to allocate to the task | 2 | Optional |
| read_QC_trim | adapters | File | File with adapter sequences to be removed | Optional | |
| read_QC_trim | bbduk_memory | Int | Amount of memory/RAM (in GB) to allocate to the task | 8 | Optional |
| read_QC_trim | call_midas | Boolean | True/False variable that determines if the MIDAS task should be called. | False | Optional |
| read_QC_trim | fastp_args | String | Additional arguments to use with fastp | --detect_adapter_for_pe -g -5 20 -3 20 | Optional |
| read_QC_trim | kraken_cpu | Int | Number of CPUs to allocate to the task | 4 | Optional |
| read_QC_trim | midas_db | File | The database used by the MIDAS task in .tar.gz format | gs://theiagen-public-resources-rp/reference_data/databases/midas/midas_db_v1.2.tar.gz | Optional |
| read_QC_trim | phix | File | A file containing the phix used during Illumina sequencing; used in the BBDuk task | Optional | |
| read_QC_trim | read_processing | String | The name of the tool to perform basic read processing; options: "trimmomatic" or "fastp" | trimmomatic | Optional |
| read_QC_trim | read_qc | String | The tool used for quality control (QC) of reads. Options are "fastq_scan" (default) and "fastqc" | fastq_scan | Optional |
| read_QC_trim | target_organism | String | Internal component, do not modify | Optional | |
| read_QC_trim | trim_min_length | Int | Specifies minimum length of each read after trimming to be kept | 75 | Optional |
| read_QC_trim | trim_quality_min_score | Int | Specifies the average quality of bases in a sliding window to be kept | 30 | Optional |
| read_QC_trim | trim_window_size | Int | Specifies window size for trimming (the number of bases to average the quality across) | 4 | Optional |
| read_QC_trim | trimmomatic_override_args | String | Additional arguments to pass to trimmomatic. Can be used to override all trimming parameters | Optional | |
| retrieve_aligned_contig_paf | cpu | Int | Number of CPUs to allocate to the task | 2 | Optional |
| retrieve_aligned_contig_paf | disk_size | Int | Amount of storage (in GB) to allocate to the task | 100 | Optional |
| retrieve_aligned_contig_paf | docker | String | The Docker container to use for the task | us-docker.pkg.dev/general-theiagen/biocontainers/seqkit:2.4.0--h9ee0642_0 | Optional |
| retrieve_aligned_contig_paf | memory | Int | Amount of memory/RAM (in GB) to allocate to the task | 8 | Optional |
| retrieve_aligned_pe_reads_sam | cpu | Int | Number of CPUs to allocate to the task | 2 | Optional |
| retrieve_aligned_pe_reads_sam | disk_size | Int | Amount of storage (in GB) to allocate to the task | 100 | Optional |
| retrieve_aligned_pe_reads_sam | docker | String | The Docker container to use for the task | us-docker.pkg.dev/general-theiagen/staphb/samtools:1.17 | Optional |
| retrieve_aligned_pe_reads_sam | memory | Int | Amount of memory/RAM (in GB) to allocate to the task | 8 | Optional |
| retrieve_unaligned_pe_reads_sam | cpu | Int | Number of CPUs to allocate to the task | 2 | Optional |
| retrieve_unaligned_pe_reads_sam | disk_size | Int | Amount of storage (in GB) to allocate to the task | 100 | Optional |
| retrieve_unaligned_pe_reads_sam | docker | String | The Docker container to use for the task | us-docker.pkg.dev/general-theiagen/staphb/samtools:1.17 | Optional |
| retrieve_unaligned_pe_reads_sam | memory | Int | Amount of memory/RAM (in GB) to allocate to the task | 8 | Optional |
| sam_to_sorted_bam | cpu | Int | Number of CPUs to allocate to the task | 2 | Optional |
| sam_to_sorted_bam | disk_size | Int | Amount of storage (in GB) to allocate to the task | 100 | Optional |
| sam_to_sorted_bam | docker | String | The Docker container to use for the task | us-docker.pkg.dev/general-theiagen/staphb/samtools:1.17 | Optional |
| sam_to_sorted_bam | memory | Int | Amount of memory/RAM (in GB) to allocate to the task | 8 | Optional |
| sam_to_sorted_bam | min_qual | Int | Minimum quality score for reads to be included in the analysis | Optional | |
| semibin | cpu | Int | Number of CPUs to allocate to the task | 6 | Optional |
| semibin | disk_size | Int | Amount of storage (in GB) to allocate to the task | 100 | Optional |
| semibin | docker | String | The Docker container to use for the task | us-docker.pkg.dev/general-theiagen/biocontainers/semibin:2.0.2--pyhdfd78af_0 | Optional |
| semibin | environment | String | Environment model to use. Options:• human_gut• dog_gut• ocean• soil• cat_gut• human_oral• mouse_gut• pig_gut• built_environment• wastewater• chicken_caecum• global | global | Optional |
| semibin | memory | Int | Amount of memory/RAM (in GB) to allocate to the task | 8 | Optional |
| semibin | min_length | Int | Minimum contig length for binning | 1000 | Optional |
| semibin | ratio | Float | If the ratio of the number of base pairs of contigs between 1000-2500 bp smaller than this value, the minimal length will be set as 1000bp, otherwise 2500bp. | 0.05 | Optional |
| sort_bam_assembly_correction | cpu | Int | Number of CPUs to allocate to the task | 2 | Optional |
| sort_bam_assembly_correction | disk_size | Int | Amount of storage (in GB) to allocate to the task | 100 | Optional |
| sort_bam_assembly_correction | docker | String | The Docker container to use for the task | us-docker.pkg.dev/general-theiagen/staphb/samtools:1.17 | Optional |
| sort_bam_assembly_correction | memory | Int | Amount of memory/RAM (in GB) to allocate to the task | 8 | Optional |
| sort_bam_assembly_correction | min_qual | Int | Minimum quality score for reads to be included in the analysis | Optional | |
| theiameta_illumina_pe | kraken2_db | File | A Kraken2 database in .tar.gz format | gs://theiagen-public-resources-rp/reference_data/databases/kraken2/k2_standard_08gb_20230605.tar.gz | Optional |
| theiameta_illumina_pe | output_additional_files | Boolean | Output additional files such as aligned and unaligned reads to reference | False | Optional |
| theiameta_illumina_pe | reference | File | Reference file for consensus calling, in FASTA format | Optional | |
| version_capture | docker | String | The Docker container to use for the task | us-docker.pkg.dev/general-theiagen/theiagen/alpine-plus-bash:3.20.0 | Optional |
| version_capture | timezone | String | Set the time zone to get an accurate date of analysis (uses UTC by default) | Optional |
Workflow Tasks¶
versioning: Version Capture
The versioning task captures the workflow version from the GitHub (code repository) version.
Version Capture Technical details
| Links | |
|---|---|
| Task | task_versioning.wdl |
Read Cleaning and QC¶
HRRT: Human Host Sequence Removal
All reads of human origin are removed, including their mates, by using NCBI's human read removal tool (HRRT).
HRRT is based on the SRA Taxonomy Analysis Tool and employs a k-mer database constructed of k-mers from Eukaryota derived from all human RefSeq records with any k-mers found in non-Eukaryota RefSeq records subtracted from the database.
NCBI-Scrub Technical Details
| Links | |
|---|---|
| Task | task_ncbi_scrub.wdl |
| Software Source Code | HRRT on GitHub |
| Software Documentation | HRRT on NCBI |
read_QC_trim: Read Quality Trimming, Adapter Removal, Quantification, and Identification
read_QC_trim is a sub-workflow that removes low-quality reads, low-quality regions of reads, and sequencing adapters to improve data quality. It uses a number of tasks, described below. The differences between the PE and SE versions of the read_QC_trim sub-workflow lie in the default parameters, the use of two or one input read file(s), and the different output files.
By default, read_processing is set to "trimmomatic". To use fastp instead, set read_processing to "fastp". These tasks are mutually exclusive.
Trimmomatic: Read Trimming (default)
Read proccessing is available via Trimmomatic by default.
Trimmomatic trims low-quality regions of Illumina paired-end or single-end reads with a sliding window (with a default window size of 4, specified with trim_window_size), cutting once the average quality within the window falls below the trimmomatic_window_quality (default of 30 for both paired-end and single-end). The read is discarded if it is trimmed below trimmomatic_min_length (default of 75 for paired-end, 25 for single-end).
Adapter trimming with Trimmomatic is disabled by default. It can be enabled by setting trimmomatic_trim_adapters=true. When enabled, Trimmomatic uses its default adapter sequences, TruSeq3-PE-2.fa (for paired-end) or TruSeq3-SE.fa (for single-end) with default adapter clipping settings equivalent to:
ILLUMINACLIP:<adapter_fasta>:2:30:10
2 = seed mismatches
30 = palindrome clip threshold
10 = simple clip threshold
Users can optionally provide a custom adapter file or modify adapter trimming parameters using the trimmomatic_adapter_fasta and trimmomatic_adapter_trim_args respectively. See the Trimmomatic adapter documentation for more details. The trimmomatic_adapter_fasta parameter should just include the path to your fasta file. The trimmomatic_adapter_trim_args parameter should only contain the colon-delimited values that comes after the adapter fasta file in the ILLUMINACLIP argument. Example usage:
For more advanced configurations, there are options to override the default trimming parameters via trimmomatic_override_args. Note that when using trimmomatic_override_args, the user is responsible for specifying all desired trimming steps and their order, as the default trimming steps will be ignored. See the Trimmomatic documentation for more details on available trimming steps and their parameters.
Advanced Configuration Example Usage:
Trimmomatic Technical Details
| Links | |
|---|---|
| Task | task_trimmomatic.wdl |
| Software Source Code | Trimmomatic on GitHub |
| Software Documentation | Trimmomatic Website |
| Original Publication(s) | Trimmomatic: a flexible trimmer for Illumina sequence data |
fastp: Read Trimming (alternative)
To activate this task, set read_processing to "fastp".
fastp trims low-quality regions of Illumina paired-end or single-end reads with a sliding window (with a default window size of 4 (10 for TheiaEuk), specified with trim_window_size), cutting once the average quality within the window falls below the trim_quality_trim_score (default of 20 for paired-end, 30 for single-end). The read is discarded if it is trimmed below trim_minlen (default of 75 bases for paired-end, 25 for single-end).
fastp also has additional default parameters and features that are not a part of trimmomatic's default configuration.
fastp default read-trimming parameters
| Parameter | Explanation |
|---|---|
| -g | enables polyG tail trimming |
| -5 20 | enables read end-trimming |
| -3 20 | enables read end-trimming |
| --detect_adapter_for_pe | enables adapter-trimming only for paired-end reads |
Additional arguments can be passed using the fastp_args optional parameter.
Trimmomatic and fastp Technical Details
| Links | |
|---|---|
| Task | task_fastp.wdl |
| Software Source Code | fastp on GitHub |
| Software Documentation | fastp on GitHub |
| Original Publication(s) | fastp: an ultra-fast all-in-one FASTQ preprocessor |
BBDuk: Adapter Trimming and PhiX Removal
Adapters are manufactured oligonucleotide sequences attached to DNA fragments during the library preparation process. In Illumina sequencing, these adapter sequences are required for attaching reads to flow cells. You can read more about Illumina adapters here. For genome analysis, it's important to remove these sequences since they're not actually from your sample. If you don't remove them, the downstream analysis may be affected.
By default, the bbduk task will:
-
Repair disordered read pairs (if they exist) so that the first read in file 1 is the same mate of the first read in file2. See the
Repair Guidefrom the BBTools package. -
Remove PhiX contamination by filtering out all reads that have a 31-mer match to PhiX. PhiX is a viral genome that is often used as a control in Illumina sequencing runs. Removing PhiX sequences helps to ensure that the data reflects only the target organism's genome. By default this task uses the built-in PhiX reference fasta provided with BBTools (see here), but a custom PhiX reference can be provided via the
phix_fastainput parameter. -
Trim adapters with BBDuk ("Bestus Bioinformaticus" Decontamination Using Kmers). By default this uses the built-in adapter sequences provided with BBTools (see here). If you have custom adapter sequences specific to your library preparation, you can provide them via the
adapters_fastainput parameter.
BBDuk Technical Details
| Links | |
|---|---|
| Task | task_bbduk.wdl |
| Software Source Code | BBMap on SourceForge |
| Software Documentation | BBDuk Guide (archived) |
By default, read_qc is set to "fastq_scan". To use fastqc instead, set read_qc to "fastqc". These tasks are mutually exclusive.
fastq-scan: Read Quantification (default)
Read quantification is available via fastq-scan by default.
fastq-scan quantifies the forward and reverse reads in FASTQ files. For paired-end data, it also provide the total number of read pairs. This task is run once with raw reads as input and once with clean reads as input. If QC has been performed correctly, you should expect fewer clean reads than raw reads.
fastq-scan Technical Details
| Links | |
|---|---|
| Task | task_fastq_scan.wdl |
| Software Source Code | fastq-scan on GitHub |
| Software Documentation | fastq-scan on GitHub |
FastQC: Read Quantification (alternative)
To activate this task, set read_qc to "fastqc".
FastQC quantifies the forward and reverse reads in FASTQ files. For paired-end data, it also provide the total number of read pairs. This task is run once with raw reads as input and once with clean reads as input. If QC has been performed correctly, you should expect fewer clean reads than raw reads.
This tool also provides a graphical visualization of the read quality.
FastQC Technical Details
| Links | |
|---|---|
| Task | task_fastqc.wdl |
| Software Source Code | FastQC on Github |
| Software Documentation | FastQC Website |
MIDAS: Read Identification (optional)
To activate this task, set call_midas to true.
The MIDAS task is for the identification of reads to detect contamination with non-target taxa.
The MIDAS tool was originally designed for metagenomic sequencing data but has been co-opted for use with bacterial isolate WGS methods. It can be used to detect contamination present in raw sequencing data by estimating bacterial species abundance in bacterial isolate WGS data. If a secondary genus is detected above a relative frequency of 0.01 (1%), then the sample should fail QC and be investigated further for potential contamination.
This task is similar to those used in commercial software, BioNumerics, for estimating secondary species abundance.
How are the MIDAS output columns determined?
Example MIDAS report in the midas_report column:
| species_id | count_reads | coverage | relative_abundance |
|---|---|---|---|
| Salmonella_enterica_58156 | 3309 | 89.88006645 | 0.855888033 |
| Salmonella_enterica_58266 | 501 | 11.60606061 | 0.110519371 |
| Salmonella_enterica_53987 | 99 | 2.232896237 | 0.021262881 |
| Citrobacter_youngae_61659 | 46 | 0.995216227 | 0.009477003 |
| Escherichia_coli_58110 | 5 | 0.123668877 | 0.001177644 |
MIDAS report column descriptions:
- species_id: species identifier
- count_reads: number of reads mapped to marker genes
- coverage: estimated genome-coverage (i.e. read-depth) of species in metagenome
- relative_abundance: estimated relative abundance of species in metagenome
The value in the midas_primary_genus column is derived by ordering the rows in order of "relative_abundance" and identifying the genus of top species in the "species_id" column (Salmonella). The value in the midas_secondary_genus column is derived from the genus of the second-most prevalent genus in the "species_id" column (Citrobacter). The midas_secondary_genus_abundance column is the "relative_abundance" of the second-most prevalent genus (0.009477003). The midas_secondary_genus_coverage is the "coverage" of the second-most prevalent genus (0.995216227).
MIDAS Reference Database Overview
The MIDAS reference database is a comprehensive tool for identifying bacterial species in metagenomic and bacterial isolate WGS data. It includes several layers of genomic data, helping detect species abundance and potential contaminants.
Key Components of the MIDAS Database
-
Species Groups:
- MIDAS clusters bacterial genomes based on 96.5% sequence identity, forming over 5,950 species groups from 31,007 genomes. These groups align with the gold-standard species definition (95% ANI), ensuring highly accurate species identification.
-
Genomic Data Structure:
- Marker Genes: Contains 15 universal single-copy genes used to estimate species abundance.
- Representative Genome: Each species group has a selected representative genome, which minimizes genetic variation and aids in accurate SNP identification.
- Pan-genome: The database includes clusters of non-redundant genes, with options for multi-level clustering (e.g., 99%, 95%, 90% identity), enabling MIDAS to identify gene content within strains at various clustering thresholds.
-
Taxonomic Annotation:
- Genomes are annotated based on consensus Latin names. Discrepancies in name assignments may occur due to factors like unclassified genomes or genus-level ambiguities.
Using the Default MIDAS Database
TheiaProk and TheiaEuk use the pre-loaded MIDAS database in Terra (see input table for current version) by default for bacterial species detection in metagenomic data, requiring no additional setup.
Create a Custom MIDAS Database
Users can also build their own custom MIDAS database if they want to include specific genomes or configurations. This custom database can replace the default MIDAS database used in Terra. To build a custom MIDAS database, follow the MIDAS GitHub guide on building a custom database. Once the database is built, users can upload it to a Google Cloud Storage bucket or Terra workkspace and provide the link to the database in the midas_db input variable.
MIDAS Technical Details
| Links | |
|---|---|
| Task | task_midas.wdl |
| Software Source Code | MIDAS on GitHub |
| Software Documentation | MIDAS on GitHub |
| Original Publication(s) | An integrated metagenomics pipeline for strain profiling reveals novel patterns of bacterial transmission and biogeography |
read_QC_trim Technical Details
| Links | |
|---|---|
| Subworkflow | wf_read_QC_trim_pe.wdl wf_read_QC_trim_se.wdl |
Kraken2 is a bioinformatics tool originally designed for metagenomic applications. It has additionally proven valuable for validating taxonomic assignments and checking contamination of single-species (e.g. bacterial isolate, eukaryotic isolate, viral isolate, etc.) whole genome sequence data.
Database-dependent
This workflow automatically uses a viral-specific Kraken2 database. This database was generated in-house from RefSeq's viral sequence collection and human genome GRCh38. It's available at gs://theiagen-public-resources-rp/reference_data/databases/kraken2/kraken2_humanGRCh38_viralRefSeq_20240828.tar.gz.
Kraken2 is run on the set of raw reads, provided as input, as well as the set of clean reads that are resulted from the read_QC_trim workflow
The Kraken2 software is database-dependent and taxonomic assignments are highly sensitive to the database used. An appropriate database should contain the expected organism(s) (e.g. Escherichia coli) and other taxa that may be present in the reads (e.g. Citrobacter freundii, a common contaminant).
Kraken2 Technical Details
| Links | |
|---|---|
| Task | task_kraken2.wdl |
| Software Source Code | Kraken2 on GitHub |
| Software Documentation | Kraken2 Documentation |
| Original Publication(s) | Improved metagenomic analysis with Kraken 2 |
Assembly¶
metaspades: De Novo Metagenomic Assembly
While metagenomics has emerged as a technology of choice for analyzing bacterial populations, the assembly of metagenomic data remains challenging. A dedicated metagenomic assembly algorithm is necessary to circumvent the challenge of interpreting variation. metaSPAdes addresses various challenges of metagenomic assembly by capitalizing on computational ideas that proved to be useful in assemblies of single cells and highly polymorphic diploid genomes.
metaspades is a de novo assembler that first constructs a de Bruijn graph of all the reads using the SPAdes algorithm. Through various graph simplification procedures, paths in the assembly graph are reconstructed that correspond to long genomic fragments within the metagenome. For more details, please see the original publication.
Common errors with SPAdes v4+
We found that MetaSPAdes v4+ can raise segmentation fault errors using our validation set of metagenomic samples, so MetaSPAdes v3+ is called by TheiaMeta. A newer version can be called by referencing a more recent container (e.g. "us-docker.pkg.dev/general-theiagen/staphb/spades:4.2.0") via the metaspades_pe docker input.
MetaSPAdes Technical Details
| Links | |
|---|---|
| Task | task_metaspades.wdl |
| Software Source Code | SPAdes on GitHub |
| Software Documentation | SPAdes Manual |
| Original Publication(s) | metaSPAdes: a new versatile metagenomic assembler |
minimap2: Assembly Correction
minimap2 is a popular aligner that is used to align reads (or assemblies) to an assembly file. In minimap2, "modes" are a group of preset options.
The mode used in this task is sr which is intended for "short single-end reads without splicing". The sr mode indicates the following parameters should be used: -k21 -w11 --sr --frag=yes -A2 -B8 -O12,32 -E2,1 -b0 -r100 -p.5 -N20 -f1000,5000 -n2 -m20 -s40 -g100 -2K50m --heap-sort=yes --secondary=no. The output file is in SAM format.
For more information regarding modes and the available options for minimap2, please see the minimap2 manpage
minimap2 Technical Details
| Links | |
|---|---|
| Task | task_minimap2.wdl |
| Software Source Code | minimap2 on GitHub |
| Software Documentation | minimap2 |
| Original Publication(s) | Minimap2: pairwise alignment for nucleotide sequences |
samtools: SAM File Conversion
This task converts the output SAM file from minimap2 and converts it to a BAM file. It then sorts the BAM based on the read names, and then generates an index file.
samtools Technical Details
| Links | |
|---|---|
| Task | task_samtools.wdl |
| Software Source Code | samtools on GitHub |
| Software Documentation | samtools |
| Original Publication(s) | The Sequence Alignment/Map format and SAMtools Twelve Years of SAMtools and BCFtools |
Pilon: Assembly Polishing
Pilon is a tool that uses read alignments to correct errors in an assembly.
It is used to polish the assembly produced by metaSPAdes. The input to Pilon is the sorted BAM file produced by samtools, and the original draft assembly produced by metaspades.
Pilon Technical Details
| Links | |
|---|---|
| Task | task_pilon.wdl |
| Software Source Code | Pilon on GitHub |
| Software Documentation | Pilon Wiki |
| Original Publication(s) | Pilon: An Integrated Tool for Comprehensive Microbial Variant Detection and Genome Assembly Improvement |
Reference Alignment & Contig Filtering¶
These tasks only run if a reference is provided through the reference optional input.
minimap2: Assembly Alignment and Contig Filtering
minimap2 is a popular aligner that is used to align reads (or assemblies) to an assembly file. In minimap2, "modes" are a group of preset options.
The mode used in this task is asm20 which is intended for "long assembly to reference mapping". The asm20 mode indicates the following parameters should be used: -k19 -w10 -U50,500 --rmq -r100k -g10k -A1 -B4 -O6,26 -E2,1 -s200 -z200 -N50. The output file is in PAF format.
For more information regarding modes and the available options for minimap2, please see the minimap2 manpage
minimap2 Technical Details
| Links | |
|---|---|
| Task | task_minimap2.wdl |
| Software Source Code | minimap2 on GitHub |
| Software Documentation | minimap2 |
| Original Publication(s) | Minimap2: pairwise alignment for nucleotide sequences |
Parsing the PAF file into a FASTA file
Following the minimap2 alignment, the output PAF file is parsed into a FASTA file using seqkit and then coverage is calculated using awk.
parse_mapping Technical Details
| Links | |
|---|---|
| Task | task_parse_mapping.wdl#retrieve_aligned_contig_paf task_parse_mapping.wdl#calculate_coverage_paf |
| Software Source Code | seqkit on GitHub |
| Software Documentation | seqkit |
| Original Publication(s) | SeqKit: A Cross-Platform and Ultrafast Toolkit for FASTA/Q File Manipulation SeqKit2: A Swiss army knife for sequence and alignment processing |
Assembly QC¶
This task is run on either:
- the reference-aligned contigs (if a reference was provided), or
- the Pilon-polished assembly_fasta (if no reference was provided).
quast: Assembly Quality Assessment
QUAST stands for QUality ASsessment Tool. It evaluates genome/metagenome assemblies by computing various metrics without a reference being necessary. It includes useful metrics such as number of contigs, length of the largest contig and N50.
QUAST Technical Details
| Links | |
|---|---|
| Task | task_quast.wdl |
| Software Source Code | QUAST on GitHub |
| Software Documentation | https://quast.sourceforge.net/ |
| Original Publication(s) | QUAST: quality assessment tool for genome assemblies |
Binning¶
These tasks only run if a reference is not provided.
bwa: Read alignment to the assembly
If a reference is not provided, BWA (Burrow-Wheeler Aligner) is used to align the clean reads to the Pilon-polished assembly_fasta.
BWA Technical Details
| Links | |
|---|---|
| Task | task_bwa.wdl |
| Software Source Code | BWA on GitHub |
| Software Documentation | BWA Documentation |
| Original Publication(s) | Fast and accurate short read alignment with Burrows-Wheeler transform |
semibin2: Metagenomic binning
After the alignment, the resulting BAM file and index and the Pilon-polished assembly_fasta will be binned with semibin2, a command-line tool for metagenomic binning with deep learning. Specifically, it uses a semi-supervised siamese neural network that uses knowledge from reference genomes while maintaining reference-exclusive bins. By default, the global environemnt model is used, though a variety of options that may be better suited for your sample are available, and are listed in the relevant inputs section.
SemiBin2 Technical Details
| Links | |
|---|---|
| Task | task_semibin2.wdl |
| Software Source Code | SemiBin2 on GitHub |
| Software Documenttation | SemiBin2 ReadTheDocs |
| Original Publication(s) | A deep siamese neural network improves metagenome-assembled genomes in microbiome datasets across different environments |
Additional Outputs¶
These tasks only run if output_additional_files is set to true (default is false).
minimap2: Read Alignment to the Assembly
minimap2 is a popular aligner that is used to align reads (or assemblies) to an assembly file. In minimap2, "modes" are a group of preset options.
The mode used in this task is sr which is intended for "short single-end reads without splicing". The sr mode indicates the following parameters should be used: -k21 -w11 --sr --frag=yes -A2 -B8 -O12,32 -E2,1 -b0 -r100 -p.5 -N20 -f1000,5000 -n2 -m20 -s40 -g100 -2K50m --heap-sort=yes --secondary=no. The output file is in SAM format.
For more information regarding modes and the available options for minimap2, please see the minimap2 manpage
minimap2 Technical Details
| Links | |
|---|---|
| Task | task_minimap2.wdl |
| Software Source Code | minimap2 on GitHub |
| Software Documentation | minimap2 |
| Original Publication(s) | Minimap2: pairwise alignment for nucleotide sequences |
samtools: SAM File Conversion (Round 2)
This task converts the output SAM file from minimap2 and converts it to a BAM file. It then sorts the BAM based on the read names, and then generates an index file.
samtools Technical Details
| Links | |
|---|---|
| Task | task_samtools.wdl |
| Software Source Code | samtools on GitHub |
| Software Documentation | samtools |
| Original Publication(s) | The Sequence Alignment/Map format and SAMtools Twelve Years of SAMtools and BCFtools |
Parsing the BAM file
Several tasks follow that perform the following functions:
- Calculates the average depth of coverage of the assembly using
bedtools. - Retrieves from the BAM file any unaligned reads using
samtools. - Retrieves from the BAM file any aligned reads using
samtools. - Calculates the percentage of reads that were assembled using
samtools.
parse_mapping Technical Details
Outputs¶
| Variable | Type | Description |
|---|---|---|
| assembly_fasta | File | The final recovered metagenome-assembled genome (MAG). "A MAG represents a microbial genome by a group of sequences from genome assembly with similar characteristics. It enables [the identification of] novel species [to] understand their potential functions in a dynamic ecosystem"1 |
| assembly_length | Int | Length of assembly (total contig length) as determined by QUAST |
| assembly_mean_coverage | Float | Mean sequencing depth throughout the consensus assembly. Generated after performing primer trimming and calculated using the SAMtools coverage command |
| average_read_length | Float | Average read length |
| bbduk_docker | String | The Docker image for bbduk, which was used to remove the adapters from the sequences |
| bedtools_docker | String | The Docker image for bedtools, which was used to calculate coverage |
| bedtools_version | String | The version of bedtools, which was used to calculate coverage |
| contig_number | Int | The number of contigs in the assembly_fasta (see description for assembly_fasta) |
| fastp_docker | String | Docker image used for fastp |
| fastp_html_report | File | The HTML report made with fastp |
| fastp_json_report | File | The JSON report made with fastp |
| fastp_version | String | The version of fastp used |
| fastq_scan_clean1_json | File | The JSON file output from fastq-scan containing summary stats about clean forward read quality and length |
| fastq_scan_clean2_json | File | The JSON file output from fastq-scan containing summary stats about clean reverse read quality and length |
| fastq_scan_docker | String | The Docker image of fastq_scan |
| fastq_scan_num_reads_clean1 | Int | The number of forward reads after cleaning as calculated by fastq_scan |
| fastq_scan_num_reads_clean2 | Int | The number of reverse reads after cleaning as calculated by fastq_scan |
| fastq_scan_num_reads_clean_pairs | String | The number of read pairs after cleaning as calculated by fastq_scan |
| fastq_scan_num_reads_raw1 | Int | The number of input forward reads as calculated by fastq_scan |
| fastq_scan_num_reads_raw2 | Int | The number of input reserve reads as calculated by fastq_scan |
| fastq_scan_num_reads_raw_pairs | String | The number of input read pairs as calculated by fastq_scan |
| fastq_scan_raw1_json | File | The JSON file output from fastq-scan containing summary stats about raw forward read quality and length |
| fastq_scan_raw2_json | File | The JSON file output from fastq-scan containing summary stats about raw reverse read quality and length |
| fastq_scan_version | String | The version of fastq_scan |
| fastqc_clean1_html | File | An HTML file that provides a graphical visualization of clean forward read quality from fastqc to open in an internet browser |
| fastqc_clean2_html | File | An HTML file that provides a graphical visualization of clean reverse read quality from fastqc to open in an internet browser |
| fastqc_docker | String | The Docker container used for fastqc |
| fastqc_num_reads_clean1 | Int | The number of forward reads after cleaning by fastqc |
| fastqc_num_reads_clean2 | Int | The number of reverse reads after cleaning by fastqc |
| fastqc_num_reads_clean_pairs | String | The number of read pairs after cleaning by fastqc |
| fastqc_num_reads_raw1 | Int | The number of input forward reads by fastqc before cleaning |
| fastqc_num_reads_raw2 | Int | The number of input reverse reads by fastqc before cleaning |
| fastqc_num_reads_raw_pairs | String | The number of input read pairs by fastqc before cleaning |
| fastqc_raw1_html | File | An HTML file that provides a graphical visualization of raw forward read quality from fastqc to open in an internet browser |
| fastqc_raw2_html | File | An HTML file that provides a graphical visualization of raw reverse read quality from fastqc to open in an internet browser |
| fastqc_version | String | Version of fastqc software used |
| kraken2_docker | String | Docker image used to run kraken2 |
| kraken2_percent_human_clean | Float | The percentage of human-classified reads in the sample's clean reads |
| kraken2_percent_human_raw | Float | The percentage of human-classified reads in the sample's raw reads |
| kraken2_report_clean | File | The full Kraken report for the sample's clean reads |
| kraken2_report_raw | File | The full Kraken report for the sample's raw reads |
| kraken2_version | String | The version of kraken2 used |
| krona_docker | String | The docker image of Krona |
| krona_html_clean | File | The KronaPlot after reads are cleaned |
| krona_html_raw | File | The KronaPlot before reads are cleaned |
| krona_version | String | The version of Krona |
| largest_contig | Int | The size of the largest contig in basepairs |
| metaspades_docker | String | The Docker image of metaspades |
| metaspades_version | String | The version of metaspades |
| midas_primary_genus | String | The primary genus detected by MIDAS |
| midas_report | File | TSV report of full MIDAS results |
| minimap2_docker | String | The Docker image of minimap2 |
| minimap2_version | String | The version of minimap2 |
| ncbi_scrub_docker | String | The Docker image for NCBI's HRRT (human read removal tool) |
| percent_coverage | Float | The percentage coverage of the reference genome provided if one was provided |
| percentage_mapped_reads | Float | Percentage of clean reads that successfully aligned to the reference genome. This value is calculated by number of mapped reads / total number of reads x 100. |
| pilon_docker | String | The Docker image for pilon |
| pilon_version | String | The version of pilon |
| quast_docker | String | The Docker image of QUAST |
| quast_version | String | The version of QUAST |
| read1_clean | File | Forward read file after quality trimming and adapter removal |
| read1_dehosted | File | The dehosted forward reads file; suggested read file for SRA submission |
| read1_mapped | File | The mapped forward reads to the assembly |
| read1_unmapped | File | The unmapped forwards reads to the assembly |
| read2_clean | File | Reverse read file after quality trimming and adapter removal |
| read2_dehosted | File | The dehosted reverse reads file; suggested read file for SRA submission |
| read2_mapped | File | The mapped reverse reads to the assembly |
| read2_unmapped | File | The unmapped reverse reads to the assembly |
| samtools_docker | String | The Docker image of samtools |
| samtools_version | String | The version of SAMtools used to sort and index the alignment file |
| semibin_bins | Array[File] | An array of binned metagenomic assembled genome files |
| semibin_docker | String | The Docker image of semibin |
| semibin_version | String | The version of Semibin used |
| theiameta_illumina_pe_analysis_date | String | The date of analysis |
| theiameta_illumina_pe_version | String | The version of TheiaMeta used during execution |
| trimmomatic_docker | String | The docker image used for the trimmomatic module in this workflow |
| trimmomatic_version | String | The version of Trimmomatic used |
References¶
Human read removal tool (HRRT): https://github.com/ncbi/sra-human-scrubber
Trimmomatic: Anthony M. Bolger and others, Trimmomatic: a flexible trimmer for Illumina sequence data, Bioinformatics, Volume 30, Issue 15, August 2014, Pages 2114–2120, https://doi.org/10.1093/bioinformatics/btu170
Fastq-Scan: https://github.com/rpetit3/fastq-scan
metaSPAdes: Sergey Nurk and others, metaSPAdes: a new versatile metagenomic assembler, Genome Res. 2017 May; 27(5): 824–834., https://doi.org/10.1101%2Fgr.213959.116
Pilon: Bruce J. Walker and others. Pilon: An Integrated Tool for Comprehensive Microbial Variant Detection and Genome Assembly Improvement. Plos One. November 19, 2014. https://doi.org/10.1371/journal.pone.0112963
Minimap2: Heng Li, Minimap2: pairwise alignment for nucleotide sequences, Bioinformatics, Volume 34, Issue 18, September 2018, Pages 3094–3100, https://doi.org/10.1093/bioinformatics/bty191
QUAST: Alexey Gurevich and others, QUAST: quality assessment tool for genome assemblies, Bioinformatics, Volume 29, Issue 8, April 2013, Pages 1072–1075, https://doi.org/10.1093/bioinformatics/btt086
Samtools: Li, Heng, Bob Handsaker, Alec Wysoker, Tim Fennell, Jue Ruan, Nils Homer, Gabor Marth, Goncalo Abecasis, Richard Durbin, and 1000 Genome Project Data Processing Subgroup. 2009. The Sequence Alignment/Map format and SAMtools. Bioinformatics 25(16): 2078-2079. https://doi.org/10.1093/bioinformatics/btp352
BEDtools: Quinlan AR and Hall IM, 2010. BEDTools: a flexible suite of utilities for comparing genomic features. Bioinformatics. 26, 6, pp. 841–842. https://doi.org/10.1093/bioinformatics/btq033
Bcftools: Petr Danecek, James K Bonfield, Jennifer Liddle, John Marshall, Valeriu Ohan, Martin O Pollard, Andrew Whitwham, Thomas Keane, Shane A McCarthy, Robert M Davies, Heng Li. Twelve years of SAMtools and BCFtools. GigaScience, Volume 10, Issue 2, February 2021, giab008, https://doi.org/10.1093/gigascience/giab008
Semibin2: Shaojun Pan, Xing-Ming Zhao, Luis Pedro Coelho, SemiBin2: self-supervised contrastive learning leads to better MAGs for short- and long-read sequencing, Bioinformatics, Volume 39, Issue Supplement_1, June 2023, Pages i21–i29, https://doi.org/10.1093/bioinformatics/btad209
-
Direct quote from the abstract of Yang C, Chowdhury D, Zhang Z, Cheung WK, Lu A, Bian Z, Zhang L. A review of computational tools for generating metagenome-assembled genomes from metagenomic sequencing data. Comput Struct Biotechnol J. 2021;19:6301-14. doi: 10.1016/j.csbj.2021.11.028. This is a paper from 2021 that reviews some of the tools used in this workflow, though not all. ↩
